Dịch vụ tra cứu thông minh cho khách hàng sử dụng điện
(Dân trí) - Sau 7 năm đi vào hoạt động, Trung tâm chăm sóc khách hàng Điện lực miền Trung (CPCCC) đã tiếp nhận, tư vấn, giải đáp và cùng các công ty điện lực xử lý trên 7 triệu yêu cầu gửi đến.
Một trong những kênh chính hỗ trợ tiếp nhận thông tin và xử lý yêu cầu của khách hàng là tổng đài 19001909. Tuy nhiên trước năm 2022, khi gọi vào tổng đài 19001909, khách hàng vẫn còn một vài hạn chế như không thể tự động tra cứu được các thông tin về lịch tạm ngừng cung cấp điện, thông tin đo xa, hóa đơn điện tử…
Trong năm 2022, CPCCC đã cải tiến luồng xử lý dữ liệu nhằm cung cấp nhiều thông tin hơn cho khách hàng khi gọi vào tổng đài 19001909.
Cụ thể trong quý III/2022, Trung tâm đã triển khai tính năng S3 đến các khách hàng sử dụng điện. S3 là tên viết tắt của Smart Search Service - dịch vụ tra cứu thông minh. Đây là giải pháp đơn giản và thuận tiện nhằm hỗ trợ khách hàng tra cứu thông tin khi gọi đến tổng đài 19001909.
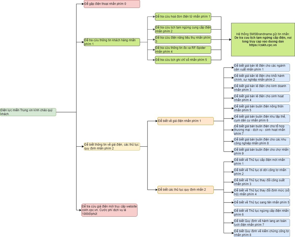
Với chiếc điện thoại có kết nối internet, khách hàng chỉ cần gọi vào đầu số 19001909, nhấn phím một chọn dịch vụ S3 và dịch vụ cần hỗ trợ, bấm vào đường dẫn do hệ thống gửi đến tin nhắn trên điện thoại để truy cập và tra cứu các thông tin quan tâm.

Nếu trước đây khách hàng chỉ có thể tra cứu các thông tin đơn giản và cố định như giá điện, các thủ tục quy định, thì với dịch vụ S3, khách hàng có thể chủ động tra cứu nhiều thông tin đa dạng hơn như: lịch tạm ngừng cung cấp điện, thông tin đo xa RF-Spider, tra cứu hóa đơn điện tử, điện năng tiêu thụ, lịch ghi chỉ số.
Việc truy cập đường link để nhận các thông tin không yêu cầu một thao tác nào khác của khách hàng ngoài một cái chạm tay. Khách hàng sẽ không cần phải đăng nhập, nhập mã hay nhập theo cú pháp.
Bên cạnh đó, thông tin cung cấp đa dạng và được hiển thị trực quan ngay trên điện thoại, đảm bảo tính chính xác và tránh nhầm lẫn cho khách hàng. Ngoài ra, việc hỗ trợ tự động cho khách hàng cũng giúp giảm tải lớn cho bộ phận điện thoại viên, hạn chế tình trạng quá tải cũng như hạn chế tối đa các tác nhân có thể mang lại sự phiền hà cho khách hàng.

Theo CPCCC, ưu thế của tổng đài mới là thao tác thực hiện đơn giản khi thông tin khách hàng được định danh thông qua số điện thoại, thân thiện với nhóm khách hàng lớn lớn tuổi vẫn thường gặp trở ngại trong việc đăng ký tài khoản web, app. Ngoài ra, tổng đài còn hỗ trợ tra cứu một số điện thoại liên kết với nhiều mã khách hàng.
Khách hàng sau khi nhấn vào link hệ thống SMS Brandname gửi, hệ thống tự động tạo phiên đăng nhập vào website cskh.cpc.vn và liên kết đến dịch vụ tra cứu tương ứng.
Về phía CPCCC, tin nhắn cung cấp dịch vụ tra cứu trở thành "cầu nối" giữa chiến lược chăm sóc khách hàng và kế hoạch marketing app EVNCPC CSKH.
Đường dẫn URL được gửi đến khách hàng được rút gọn lại để đảm bảo nội dung gửi chỉ nằm trong một tin nhắn (không quá 160 ký tự). Các đường dẫn này được mã hóa, chỉ có hiệu lực trong 30 phút, đảm bảo công tác an toàn thông tin.
Việc sắp xếp các thứ tự các dịch vụ trong tổng đài 19001909 được Trung tâm chăm sóc khách hàng phân tích dựa vào tần suất sử dụng dịch vụ trên website cskh.cpc.vn, do đó, thuận lợi hơn với khách hàng khi tra cứu.
Trung tâm chăm sóc khách hàng Điện lực miền Trung cho hay đơn vị này kỳ vọng sản phẩm sẽ đáp ứng một phần việc tự động hóa một số công việc cụ thể, thúc đẩy công tác chuyển đổi số tại trung tâm và các hoạt động của EVNCPC nhằm nâng cao năng suất lao động, chất lượng dịch vụ cũng như sự hài lòng của khách hàng đối với hoạt động chăm sóc khách hàng nói riêng và ngành điện nói chung.










